新浪微博
腾讯微博
会员列表
统计排行
基本信息
到访IP统计
管理团队
管理统计
在线会员
会员排行
版块排行
帖子排行
标签排行
帮助
下拉
用户名
电子邮箱
用户名
密 码
记住登录
登录
找回密码
注册
快捷通道
关闭
您还没有登录,快捷通道只有在登录后才能使用。
立即登录
还没有帐号? 赶紧
注册一个
首页
论坛
Qt下载
作品展
群组
个人中心
捐赠、管理与开发
邮件订阅
帖子
文章
日志
用户
版块
群组
帖子
搜索
QTCN开发网
>
新闻资讯
>
Qt Creator 13 with Python
发帖
回复
返回列表
新帖
2491
阅读
4
回复
Qt Creator 13 with Python
[复制链接]
上一主题
下一主题
离线
20091001753
UID:118494
注册时间
2011-06-24
最后登录
2026-05-05
在线时间
4202小时
发帖
874
搜Ta的帖子
精华
0
金钱
11271
威望
1145
贡献值
18
好评度
1133
访问TA的空间
加好友
用道具
论坛版主
关闭
个人中心可以申请新版勋章哦
立即申请
知道了
加关注
发消息
只看楼主
倒序阅读
楼主
发表于: 2024-04-05
Qt
Creator
13 发布于2024年4月3日
https://www.qt.io/blog/qt-creator-13-released
使用Qt Creator 13 作为 Python
IDE
https://www.qt.io/blog/qt-for-python-release-6.7
选择
安装
社区版和商业版PySide6
创建新项目时选择Python工具包
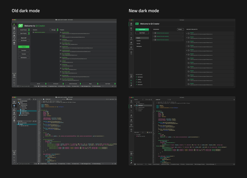
新的主题
对比展示
共
条评分
(づ ̄ 3 ̄)づ
回复
举报
分享到
淘江湖
新浪
QQ微博
QQ空间
开心
人人
豆瓣
网易微博
百度
鲜果
白社会
飞信
离线
fsu0413
UID:166110
注册时间
2015-09-28
最后登录
2025-02-09
在线时间
394小时
发帖
801
搜Ta的帖子
精华
0
金钱
8434
威望
844
贡献值
30
好评度
832
访问TA的空间
加好友
用道具
圣骑士
加关注
发消息
只看该作者
1楼
发表于: 2024-04-05
最直观的区别就是。。。扁平了(怎么都玩这个)
共
4
条评分
,
好评度
+1
,
贡献值
+1
,
金钱
+10
,
威望
+1
20091001753
好评度
+1
我用了一下,感觉新版确实漂亮多了。
2024-04-08
20091001753
贡献值
+1
我用了一下,感觉新版确实漂亮多了。
2024-04-08
20091001753
威望
+1
我用了一下,感觉新版确实漂亮多了。
2024-04-08
20091001753
金钱
+10
我用了一下,感觉新版确实漂亮多了。
2024-04-08
回复
举报
离线
10wbitspace
UID:221980
注册时间
2024-04-12
最后登录
2024-05-15
在线时间
0小时
发帖
9
搜Ta的帖子
精华
0
金钱
105
威望
39
贡献值
0
好评度
9
访问TA的空间
加好友
用道具
新手上路
加关注
发消息
只看该作者
2楼
发表于: 2024-04-19
共
条评分
www.10wbit.com
回复
举报
离线
10wbitspace
UID:221980
注册时间
2024-04-12
最后登录
2024-05-15
在线时间
0小时
发帖
9
搜Ta的帖子
精华
0
金钱
105
威望
39
贡献值
0
好评度
9
访问TA的空间
加好友
用道具
新手上路
加关注
发消息
只看该作者
3楼
发表于: 2024-04-19
共
条评分
www.10wbit.com
回复
举报
离线
10wbitspace
UID:221980
注册时间
2024-04-12
最后登录
2024-05-15
在线时间
0小时
发帖
9
搜Ta的帖子
精华
0
金钱
105
威望
39
贡献值
0
好评度
9
访问TA的空间
加好友
用道具
新手上路
加关注
发消息
只看该作者
4楼
发表于: 2024-05-09
共
条评分
www.10wbit.com
回复
举报
发帖
回复
返回列表
http://www.qtcn.org/bbs
访问内容超出本站范围,不能确定是否安全
继续访问
取消访问
快速回复
限100 字节
您目前还是游客,请
登录
或
注册
进入高级模式
文字颜色
发 布
回复后跳转到最后一页
上一个
下一个
关闭
补充发布信息
验证码:
发 布
隐藏
快速跳转
站务及资讯
网站公告
新闻资讯
Qt官方发布
网站管理
Qt应用及资源
Qt 作品展
Qt代码秀
Qt应用版
Qt技术讨论区
Qt安装与发布
Qt中文处理
Qt基础编程
Qt QML开发
Qt嵌入式开发
Qt移动平台开发
其它技术开发讨论区
Qt图书专区
《C++ GUI Qt 4编程》(第2版)专栏
《Qt高级编程》专栏
《零基础学Qt4编程》专栏
《Qt设计模式》(第2版) 图书专栏
Python Qt GUI快速编程
Qt项目开发区
天池项目
Qt开放平台开发库
机械CAD
扇贝词典
非活跃项目区
社区中心
帖子回收站(Trash)
招聘、求职、供求、广告等
休闲娱乐
关闭
关闭
选中
1
篇
全选